Print Rate Y/N Implementation
This procedure is used here for the SAMPLE_GSTFOLIO report, although the same principles may be applied to other screens.
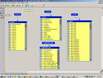
Open the SAMPLE_GSTFOLIO report in Report Builder. Select the Data Model. |
|
If you do not see the Tool Palette to the left of the screen, select View > Tool Palette. |
|
|
|
Select Formula Column, and then click in the G_HEADER box. You should see CF_1 created. |
|
Double click on CF_1 to access the Property Palette. |
|
Change the name to Print_Rate_YN and the Datatype to Character. |
|
Double-click on the PL/SQL Formula. |
|
Delete the contents of this field. Replace the PL/SQL with the following code. |
|
Exit the PL/SQL Formula. Access the Layout Model. |
|
Select the field referencing Rate Code whether this is a merge code or just the field name. Press F11. This will place you in the PL/SQL Editor. Place the following code in between the begin and end commands. Now compile the report and place it in the OPERA Runtimes directory. This will Suppress the rate from the screen when Do not Print is populated. |
|